固化到 Flash
在约束文件末尾添加以下约束:
set_property CFGBVS VCCO [current_design]
set_property CONFIG_VOLTAGE 3.3 [current_design]
set_property BITSTREAM.CONFIG.SPI_BUSWIDTH 4 [current_design]
set_property CONFIG_MODE SPIx4 [current_design]
set_property BITSTREAM.CONFIG.CONFIGRATE 50 [current_design]
添加完成后记得保存

在 “Settings” - “Bitstream” 中勾选 -bin_file* ,如下:

重新生成 Bitstream,并等待完成

将 FPGA 调试器 USB 连接到电脑,然后在 Hardware Manager 中连接 FPGA:

右键点击连接的 FPGA,选择 “Add Configuration Memory Device…”,如下:

在弹出的弹窗中,搜索框中输入 25QL128 ,然后选择 mt25ql128-spi-x1_x2_x4,并点击 OK

然后在弹出的弹窗中点击 OK

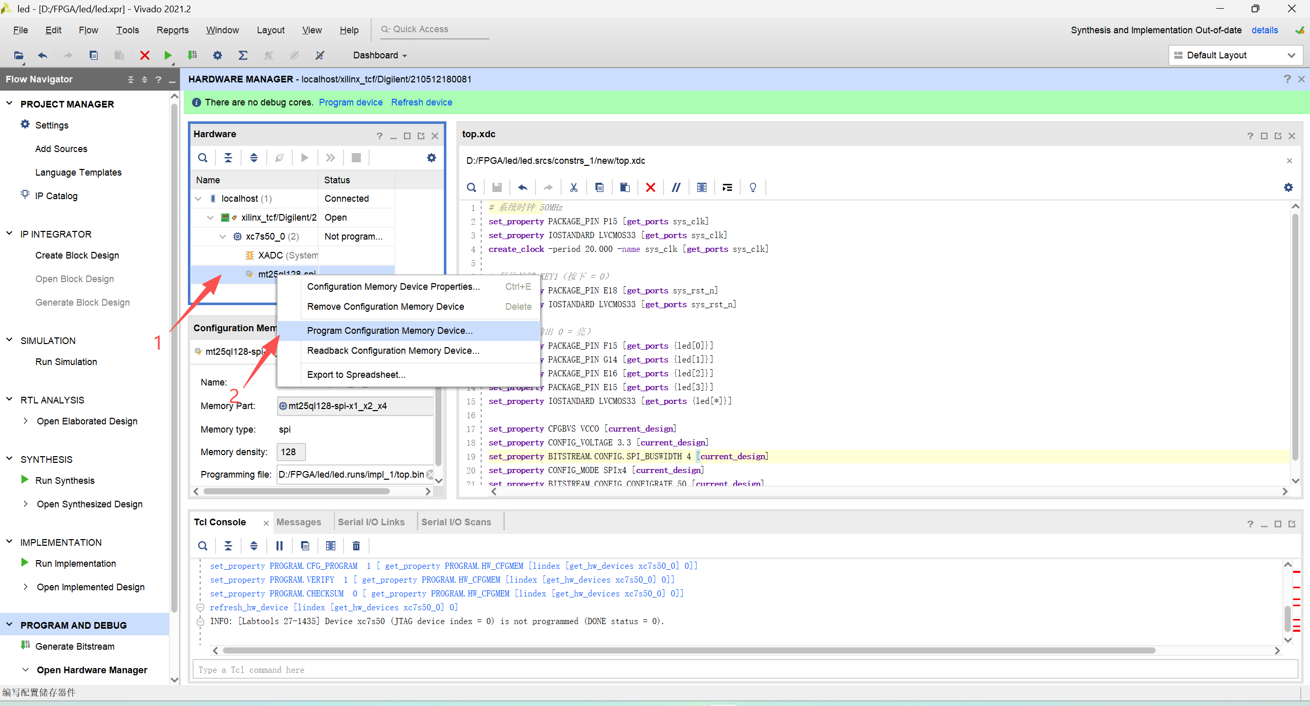
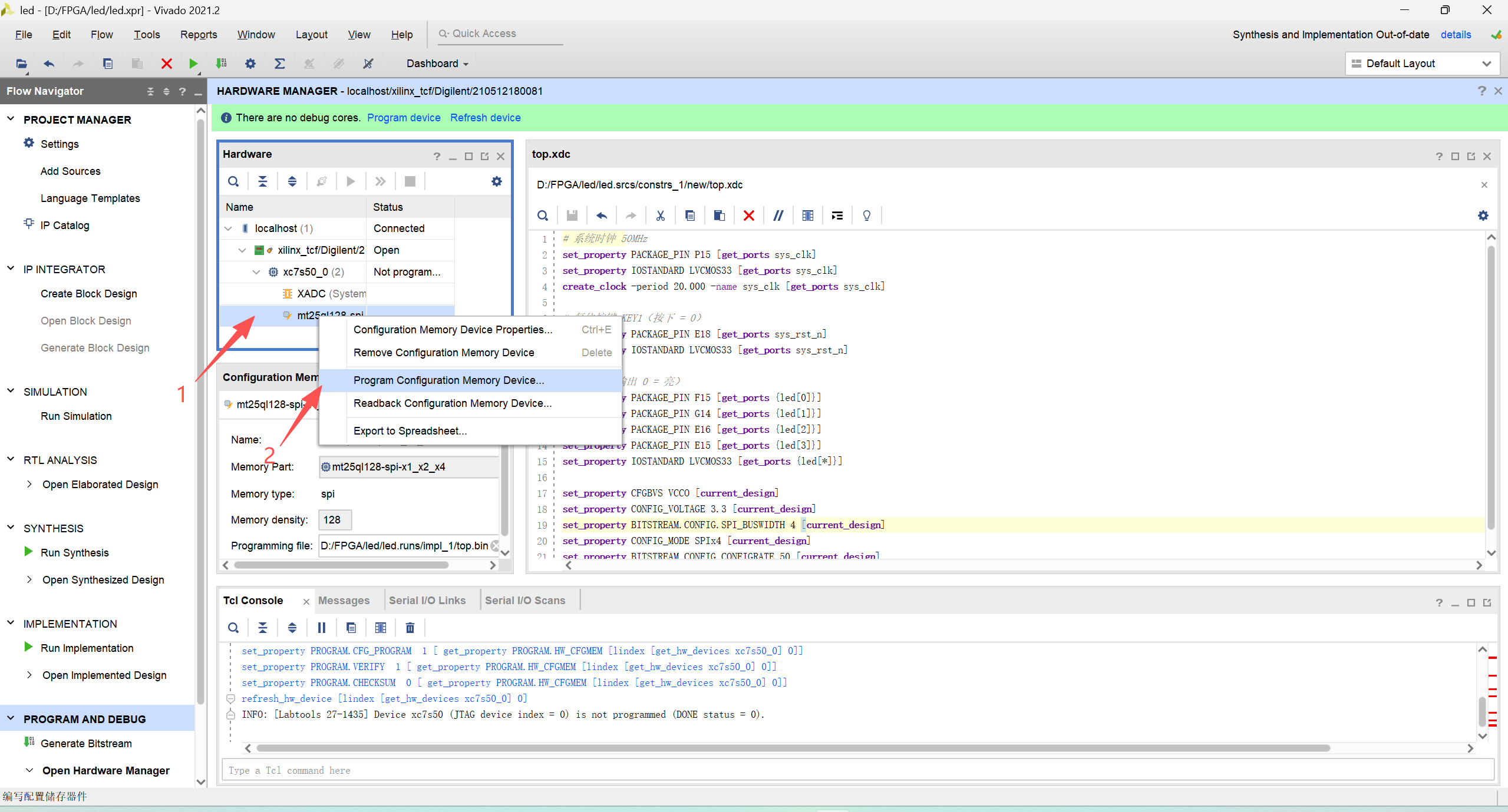
再右键选中刚刚成功配置的 Flash,点击 “Program Configuration Memory Device...”

在弹出的弹窗中选择生成的 Bitstream bin 文件路径,其他配置如下图,然后点击 OK 开始固化

等待固化完成

重新给板子上电可观察到程序固化成功,会自动运行固化的程序。
擦除 Flash
在配置的 Flash 上右键选择 “Program Configuration Memory Device...”

只保留 “Erase” 的复选框,然后点击 OK,如下图:

等待进度条完成即擦除完成

重新上电后就不会运行任何程序了,因为 Flash 中不包含任何 Bitstream。